Konzeption eines Installateurportals für Energieversorger
Keine Angaben zum Kunden
Herausforderung:
- Konzeption zur Erstellung von Installateurportalen in der Schweiz, welche die Prozesse des Meldewesens größtenteils digitalisieren
- Bearbeitung von Meldungen für Installateure, Sachbearbeiter und Endkunden deutlich effizienter, schneller und komfortabler gestalteten
- Schaffung einer markenneutralen Branchenlösung
Lösung:
- Umfangreiche Workshops zur Anforderungsanalyse für Installateurportale in der Schweiz
- Aufnahme der detaillierten Spezifikationen und Anforderungen der unterschiedlichen Netzbetreiber
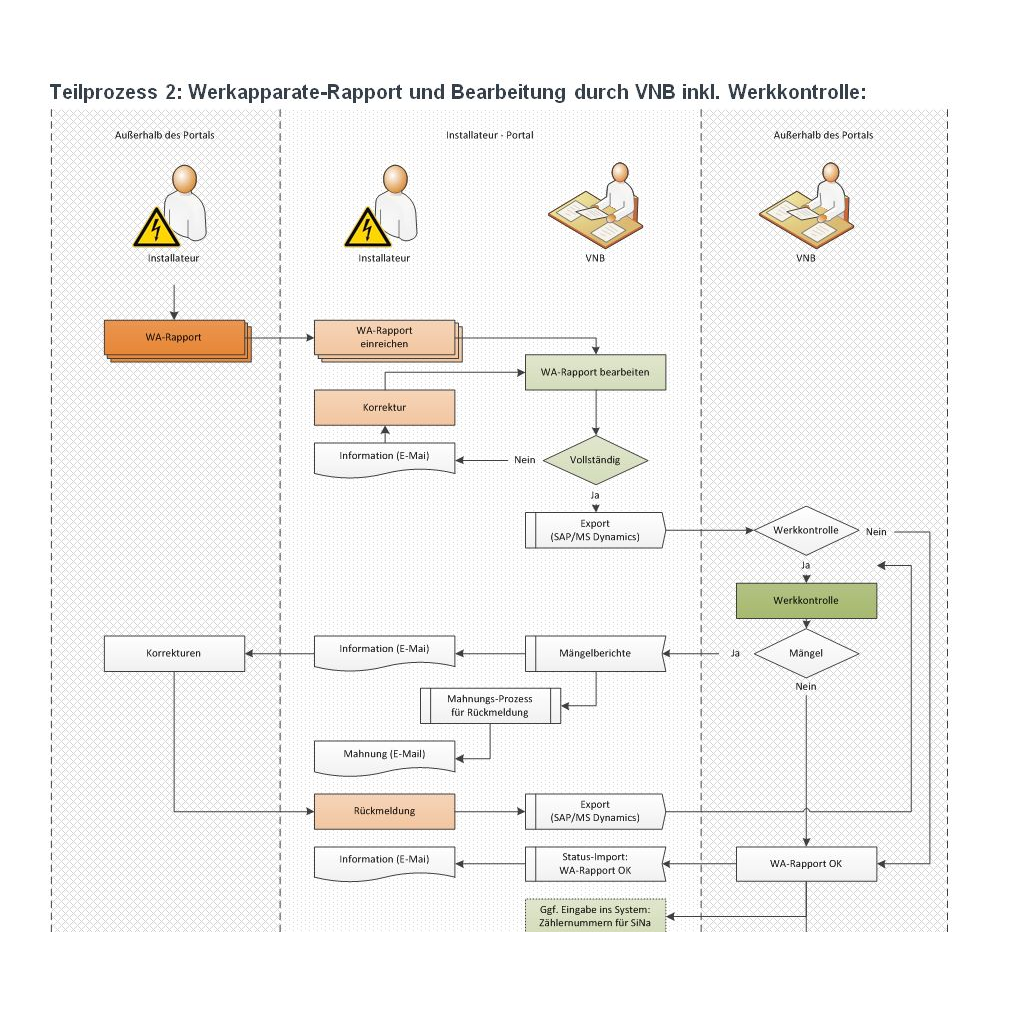
- Erstellung von Prozessdiagrammen des Meldewesens mit der Abgrenzung manueller und IT-gestützter Prozesse der einzelnen Akteure
- Berücksichtigung der Rechtlichen Rahmenbedingungen
Highlights:
- Hohe Ansprüche an Datensicherheit, Datenschutz und Zugriffsschutz
- Unkomplizierte und flexible Anbindung an die unterschiedlichen Workflows der angebundenen Systeme der Netzbetreiber (SAP, Microsoft Dynamics, ggf. weitere)
Fragen zu diesem Projekt?
Wir freuen uns auf Ihre Kontaktaufnahme:
Projekt Keyfacts
3 Branchenlösung
1 Prozessanalyse
2 Schnittstellen CRM & ERP
3 Effizienz & Komfort
2 Datensicherheit






